The Connected Enterprise: A Blueprint for Integrating SAP and Atlassian

In today's competitive landscape, enterprises operate on two primary engines: a system of record that manages core business processes, and a system of work that drives innovation and development. For many of the world's leading companies, these engines are SAP and Atlassian, respectively. SAP serves as the backbone for finance, logistics, and operations, while Atlassian's suite—Jira, Confluence, and Bitbucket—powers agile project management, collaboration, and software development. The challenge, however, is that these two powerful engines often run in isolation, creating a disconnect that hinders agility, transparency, and efficiency. This article presents a blueprint for bridging that gap and building a truly Connected Enterprise.

The Disconnect: Why Silos Between SAP and Atlassian Hurt Your Business

When SAP and Atlassian operate as separate islands, the friction between business operations and IT development creates significant pain points. Business stakeholders lack visibility into the progress of critical IT projects, while development teams struggle to understand the business context and priority of their work. This disconnect manifests in several ways:

  • Lack of Transparency: Business users have no direct insight into the status of their change requests, bug fixes, or new feature developments being managed in Jira.
  • Manual, Error-Prone Processes: SAP transport and change management often involves manual handoffs, emails, and spreadsheets, leading to errors, delays, and a lack of a clear audit trail.
  • Fragmented Documentation: Functional specifications may live in one system, while technical documentation and test scripts reside in another, making it difficult to maintain a single source of truth.
  • Inefficient Project Management: Managing large-scale SAP projects like an S/4HANA migration using traditional waterfall methods can be rigid and slow, while agile teams lack the tools to connect their work directly to the SAP landscape.

The Blueprint for a Connected Enterprise

Integrating SAP and Atlassian is not just about connecting two software systems; it's about aligning business strategy with technical execution. A Connected Enterprise creates a seamless flow of information from business requirements to development, testing, and deployment. Here are the four key pillars of this integration.

1. Agile SAP Project Management with Jira

Large-scale SAP projects, particularly S/4HANA migrations, are complex undertakings that benefit immensely from agile methodologies. By using Jira as the central project management tool, organizations can break down the project into manageable epics, user stories, and tasks.

This approach allows for iterative development, continuous feedback, and better risk management. When integrated, a business requirement logged in SAP Solution Manager can automatically create an epic in Jira. As the development team makes progress, the status is synchronized back to SAP, providing real-time visibility to all stakeholders. For portfolio-level planning, Jira Align can be used to connect the strategic business objectives with the day-to-day development work being done in Jira.

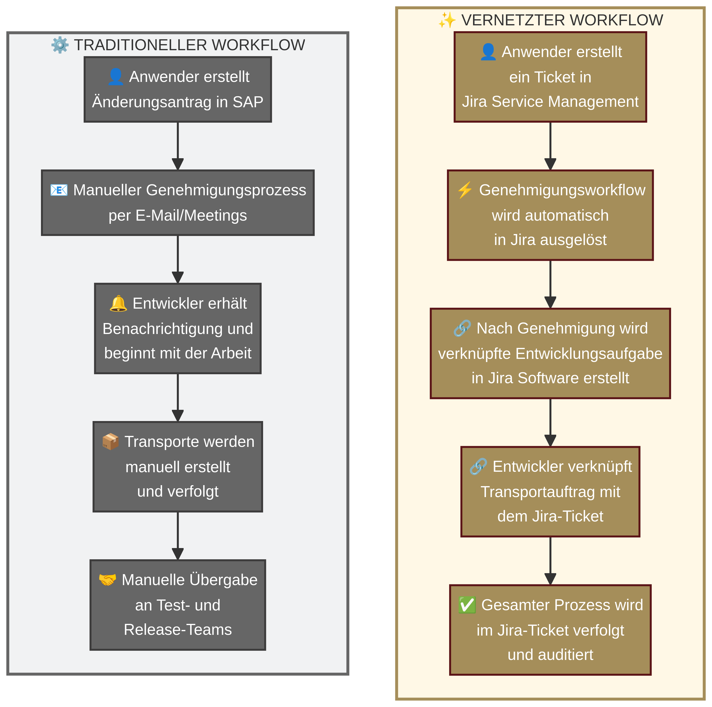
2. Streamlined Change and Transport Management

This is one of the most powerful use cases for SAP and Atlassian integration. Traditionally, moving ABAP code from development to production is a heavily governed process managed by SAP ChaRM (Change Request Management). By integrating ChaRM with Jira, you can automate this entire workflow.

gegenüberstellung eines traditionellen und eines vernetzten Workflows

This integration, often facilitated by marketplace apps like the SAP Integration Kit for Jira or custom solutions using the Jira Receiver Adapter in SAP Integration Suite, provides a complete, auditable trail for every change, dramatically improving compliance and reducing manual effort.

3. A Single Source of Truth for Documentation with Confluence

Effective documentation is the bedrock of a maintainable SAP system. However, it is often scattered across various platforms. Confluence can serve as the central, living knowledge base for your entire SAP landscape.

By using Confluence, teams can:

  • Create and Collaborate on Functional Specifications: Business analysts and functional consultants can draft requirements in Confluence, using templates to ensure consistency.
  • Develop Technical Documentation: Developers can document their custom code, data models, and integration points directly in Confluence, linking the documentation to the corresponding Jira issues.
  • Build User Guides and Training Materials: Create user-friendly documentation with embedded images, diagrams, and videos.
  • Integrate with SAP LeanIX: For organizations using SAP LeanIX for enterprise architecture management, the Confluence integration allows you to embed reports, diagrams, and fact sheets directly into your Confluence pages, providing a dynamic view of your architecture

4. End-to-End DevOps for SAP

A fully Connected Enterprise extends beyond project management and documentation to the entire DevOps lifecycle. By integrating the full Atlassian stack with SAP, you can achieve a modern, automated development process:

  • Bitbucket: While not traditionally used for ABAP, Bitbucket can be used to manage non-ABAP code (like UI5/Fiori apps) and to trigger CI/CD pipelines.
  • Jira: Acts as the central hub, tracking work from idea to deployment.
  • CI/CD Tools (e.g., Jenkins, Bitbucket Pipelines): The integration can trigger automated testing of ABAP code, ensuring that new developments don't break existing functionality.

The Benefits of a Connected Enterprise

Integrating SAP and Atlassian delivers tangible benefits across the organization:

benefits of a connected enterprise

Conclusion

The Connected Enterprise is more than just a technical integration; it is a strategic approach to aligning your systems of record and systems of work. By creating a seamless bridge between SAP and Atlassian, you can break down the silos that hinder growth, empower your teams with the information they need, and build a more agile, transparent, and efficient organization. As a partner with deep expertise in both the SAP and Atlassian ecosystems, Lupus Consulting is uniquely positioned to help you design and implement the blueprint for your Connected Enterprise.

More Hot Topics from the world of Atlassian and SAP

Build a stronger company culture with Confluence—your social intranet for engagement, transparency, and hybrid collaboration.

Using Confluence as a Social Intranet: Why and How it Builds a Stronger Company Culture

Discover how Confluence helps you build a stronger company culture—by centralizing comm

Enhance Jira Efficiency: Mastering JQL for Personalized Dashboards

Using Jira Queries for Efficient Search Functions and Personalized Dashboards

Smarter Search, Better Dashboards: Unlock the full power of Jira with Smart Filters and

Visualisierung von Datenmigration

Insights into Custom Code Adaptation: From SAP ECC to S/4Hana